8.チュートリアル

はじめに

上記URLの最下段にSpreadCraftの紹介動画を公開しております。チュートリアルに入る前に参照頂けると理解が深まります。

概要

実際にSpreadCraftEditorにて簡単なコンテンツを作成してみます。
作成したコンテンツはSpreadCraftViewerにて参照できます。

リストコンテンツを作成

SpreadCraftEditorにてリストコンテンツを作成

分類を作成
① 「分類追加」ボタンをクリックしてリストコンテンツのための分類を追加します。
../_images/tutorial_210.png

分類が追加されます。
../_images/tutorial_220.png

②分類の基本情報を設定します。
../_images/tutorial_230.png

③「保存」ボタンをクリックして分類を保存します。
../_images/tutorial_240.png

分類「サンプル01」が作成されます。
../_images/tutorial_250.png

リストコンテンツを作成
④ 「リストコンテンツ追加」ボタンをクリックしてリストコンテンツを追加します。
../_images/tutorial_010.png

リストコンテンツが追加されます。
../_images/tutorial_020.png

⑤リストコンテンツの基本情報を設定します。
../_images/tutorial_030.png

⑥リストコンテンツのデータ定義を設定します。
../_images/tutorial_040.png

DBテーブルを選択します。
../_images/tutorial_050.png

出力形式をシートに選択します。
../_images/tutorial_055.png

データソースの各項目の設定を行います。
../_images/tutorial_060.png

⑦リストコンテンツのレイアウトを設定します。
../_images/tutorial_070.png

⑧リストコンテンツの検索条件を設定します。
../_images/tutorial_080.png

「検索条件を追加する」ボタンをクリックして検索条件を追加します。
../_images/tutorial_090.png

追加した検索条件の設定を行うための入力欄が表示されます。
../_images/tutorial_100.png

検索条件の設定を行います。
../_images/tutorial_110.png

⑨「保存」ボタンをクリックしてリストコンテンツを保存し、作成を完了します。
../_images/tutorial_120.png

⑩「プレビュー」ボタンをクリックしてリストコンテンツの動作を確認します。
../_images/tutorial_130.png

別ウィンドウにて作成したリストコンテンツの画面が開きます。
../_images/tutorial_140.png

⑪検索条件を設定して「検索実行」ボタンをクリックします。
../_images/tutorial_150.png

検索条件によって絞り込まれたデータソースの内容がExcelライクに表示されます。
../_images/tutorial_160.png

⑫「Excel」ボタンをクリックして抽出結果をExcelファイルとしてダウンロードします。
 「CSV」ボタンをクリックすることで抽出結果をCSVファイルとしてもダウンロードできます。
../_images/tutorial_170.png

SpreadCraftViewerにてリストコンテンツを参照

①SpreadCraftViewerを開き、作成したリストコンテンツが一覧に表示されることを確認します。
../_images/tutorial_310.png

②リストコンテンツをクリックします。
../_images/tutorial_320.png

リストコンテンツの画面が開きます。
../_images/tutorial_330.png

③検索条件を設定して「検索実行」ボタンをクリックします。
../_images/tutorial_340.png

検索条件によって絞り込まれたデータソースの内容がExcelライクに表示されます。
../_images/tutorial_350.png

④「Excel」ボタンをクリックして抽出結果をExcelファイルとしてダウンロードします。
「CSV」ボタンをクリックすることで抽出結果をCSVファイルとしてもダウンロードできます。
../_images/tutorial_360.png

データ管理コンテンツを作成

データ管理コンテンツを使用して、データベーステーブルのレコードを直接編集・管理できる画面を作成します。
この機能により、マスタデータの保守作業を効率的に行うことができます。

重要

誤った入力や削除などの操作によって生じたデータの破損および消失については、サポート対象外となります。
重要なデータの編集を行う際は、事前にバックアップを取得することを推奨します。
また、大量データの編集には時間がかかる場合があります。

SpreadCraftEditorでのデータ管理コンテンツの作成

事前準備:チュートリアル用テーブルを作成
本チュートリアルでは、以下のPostgreSQL用DDLおよびDMLを実行して商品マスタ用テーブルとサンプルデータを作成します。
CREATE TABLE mst_product (
    product_code   VARCHAR(20) PRIMARY KEY,
    product_name   VARCHAR(100) NOT NULL,
    category_name  VARCHAR(50) NOT NULL,
    unit_price     NUMERIC(10,2) NOT NULL DEFAULT 0,
    start_date     DATE NOT NULL,
    is_active      BOOLEAN NOT NULL DEFAULT TRUE,
    sort_order     INTEGER NOT NULL DEFAULT 0
);

COMMENT ON TABLE mst_product IS '商品マスタ';

COMMENT ON COLUMN mst_product.product_code IS '商品コード';
COMMENT ON COLUMN mst_product.product_name IS '商品名';
COMMENT ON COLUMN mst_product.category_name IS 'カテゴリ名';
COMMENT ON COLUMN mst_product.unit_price IS '単価';
COMMENT ON COLUMN mst_product.start_date IS '適用開始日';
COMMENT ON COLUMN mst_product.is_active IS '有効フラグ';
COMMENT ON COLUMN mst_product.sort_order IS 'ソート順';

INSERT INTO mst_product (
    product_code,
    product_name,
    category_name,
    unit_price,
    start_date,
    is_active,
    sort_order
) VALUES
('P001', 'A4コピー用紙 500枚', '事務用品', 480.00, DATE '2025-04-01', TRUE, 1),
('P002', 'ボールペン 黒 0.7mm', '事務用品', 80.00, DATE '2025-04-01', TRUE, 2),
('P003', 'フラットファイル 青', '事務用品', 120.00, DATE '2025-04-10', TRUE, 3),
('P004', 'USBキーボード', 'IT機器', 1680.00, DATE '2025-05-01', TRUE, 4),
('P005', '24インチ液晶モニター', 'IT機器', 16800.00, DATE '2025-05-15', TRUE, 5),
('P006', '事務椅子 メッシュタイプ', 'オフィス家具', 15800.00, DATE '2025-06-01', TRUE, 6),
('P007', 'ミネラルウォーター 500ml', '消耗品', 100.00, DATE '2025-04-01', TRUE, 7),
('P008', 'アルコール消毒液 1L', '消耗品', 1200.00, DATE '2025-04-20', TRUE, 8),
('P009', 'コピー機保守契約', 'サービス', 18000.00, DATE '2025-07-01', TRUE, 9);
分類を作成
① 「分類追加」ボタンをクリックしてデータ管理コンテンツのための分類を追加します。
../_images/tutorial_data_management_010.png

分類が追加されます。
../_images/tutorial_data_management_020.png

②分類の基本情報を設定します。
../_images/tutorial_data_management_030.png

③「保存」ボタンをクリックして分類を保存します。
../_images/tutorial_data_management_040.png

分類「サンプル02」が作成されます。
../_images/tutorial_data_management_050.png

データ管理コンテンツを作成
④ 「データ管理コンテンツ追加」ボタンをクリックしてデータ管理コンテンツを追加します。
../_images/tutorial_data_management_060.png

データ管理コンテンツが追加されます。
../_images/tutorial_data_management_070.png

⑤データ管理コンテンツの基本情報を設定します。
../_images/tutorial_data_management_080.png

⑥データ管理コンテンツのデータ定義を設定します。
../_images/tutorial_data_management_090.png

DBテーブルを選択します。
../_images/tutorial_data_management_100.png

シート制御を編集シートに選択します。
../_images/tutorial_data_management_110.png

データソースの各項目の設定を行います。
../_images/tutorial_data_management_120.png

⑦データ管理コンテンツのレイアウトを設定します。
../_images/tutorial_data_management_130.png

「プレビュー&レイアウトを設定する」ボタンをクリックしてデザイナーを表示します。
../_images/tutorial_data_management_140.png

「検索実行」ボタンをクリックして検索結果を表示します。
../_images/tutorial_data_management_150.png

Spreadシートに検索結果が表示されます。
../_images/tutorial_data_management_160.png

「デザイン」タブをクリックして、「書式」からテーブルのデザインを変更します。
../_images/tutorial_data_management_170.png

指定したデザインに変更されます。
../_images/tutorial_data_management_180.png

「カテゴリ名」列をリスト入力形式に設定します。
../_images/tutorial_data_management_190.png

リスト用に新規シートを作成し、カテゴリシートを設定します。
併せてシート名の変更を行います。
../_images/tutorial_data_management_200.png

「カテゴリ」シートにカテゴリリストを作成します。
../_images/tutorial_data_management_210.png

「カテゴリ名」列を選択し、「列の設定」タブから「データの検証」をクリックします。
../_images/tutorial_data_management_220.png

「データの入力規則」ダイアログが表示されるので、「設定」タブからリストに設定します。
「元の値」を先ほど作成したカテゴリリストの値に設定します。
../_images/tutorial_data_management_230.png ../_images/tutorial_data_management_240.png

リストの設定が完了したら、「OK」をクリックして閉じます。
../_images/tutorial_data_management_250.png

「カテゴリ名」列がリスト入力形式に変更されます。
../_images/tutorial_data_management_260.png

「単価」列の書式を設定します。
../_images/tutorial_data_management_270.png

「単価」列を選択し、「列の設定」タブから「列のスタイル」をクリックします。
../_images/tutorial_data_management_280.png

「セルの書式設定」ダイアログが表示されるので、「表示形式」タブから書式を設定します。
../_images/tutorial_data_management_290.png

「単価」列が指定した表示形式に変更されます。
../_images/tutorial_data_management_300.png

「適応開始日」列の書式を設定します。
../_images/tutorial_data_management_310.png

「適応開始日」列を選択し、「列の設定」タブから「列のスタイル」をクリックします。
../_images/tutorial_data_management_320.png

「セルの書式設定」ダイアログが表示されるので、「表示形式」タブから書式を設定します.
../_images/tutorial_data_management_330.png

「適応開始日」列が指定した表示形式に変更されます。
../_images/tutorial_data_management_340.png

デザイナーでの編集が完了したら、「ファイル」タブの「保存」ボタンをクリックして保存します。
../_images/tutorial_data_management_350.png

⑧データ管理コンテンツの検索条件を設定します。
../_images/tutorial_data_management_360.png

「検索条件を追加する」ボタンをクリックして検索条件を追加します。
../_images/tutorial_data_management_370.png

追加した検索条件の設定を行うための入力欄が表示されます。
../_images/tutorial_data_management_380.png

検索条件の設定を行います。
../_images/tutorial_data_management_390.png

⑨「保存」ボタンをクリックしてデータ管理コンテンツを保存し、作成を完了します。
../_images/tutorial_data_management_400.png

⑩「プレビュー」ボタンをクリックしてデータ管理コンテンツの動作を確認します。
../_images/tutorial_data_management_410.png

別ウィンドウにて作成したデータ管理コンテンツの画面が開きます。
../_images/tutorial_data_management_420.png

⑪検索条件を設定して「検索実行」ボタンをクリックします。
../_images/tutorial_data_management_430.png

検索条件によって絞り込まれたデータソースの内容がExcelライクに表示されます。
../_images/tutorial_data_management_440.png

⑫「Excel」ボタンをクリックして抽出結果をExcelファイルとしてダウンロードします。
「CSV」ボタンをクリックすることで抽出結果をCSVファイルとしてもダウンロードできます。
../_images/tutorial_data_management_450.png

SpreadCraftViewerにてデータ管理コンテンツを参照

①SpreadCraftViewerを開き、作成したデータ管理コンテンツが一覧に表示されることを確認します。
../_images/tutorial_data_management_460.png

②データ管理コンテンツをクリックします。
../_images/tutorial_data_management_470.png

データ管理コンテンツの画面が開きます。
../_images/tutorial_data_management_480.png

③検索条件を設定して「検索実行」ボタンをクリックします。
../_images/tutorial_data_management_490.png

検索条件によって絞り込まれたデータソースの内容がExcelライクに表示されます。
デザイナーで設定した、デザイン、書式等が反映されます。
../_images/tutorial_data_management_500.png

データの「新規追加」、「更新」、「削除」を行い、「編集保存」ボタンをクリックします。
../_images/tutorial_data_management_510.png

「保存確認」ダイアログが表示されるので、「保存コメント」を入力し、決定します。
../_images/tutorial_data_management_520.png

最後に「変更履歴」ボタンをクリックし、変更履歴を確認します。
../_images/tutorial_data_management_530.png

ViewCreatorをコンテンツのデータソースとして設定

ViewCreatorをコンテンツのデータソースとして使用することでより作成できるコンテンツの幅が広がります。
ViewCreatorはintra-martのWeb画面上から、テーブルの結合や、抽出条件の設定などをGUIにて行うことができます。
ViewCreatorを作成
①サイトマップよりViewCreatorの「クエリ一覧」リンクをクリックします。
../_images/tutorial_410.png

②「新規」ボタンをクリックします。
../_images/tutorial_420.png

クエリ編集画面が開きます。
../_images/tutorial_430.png

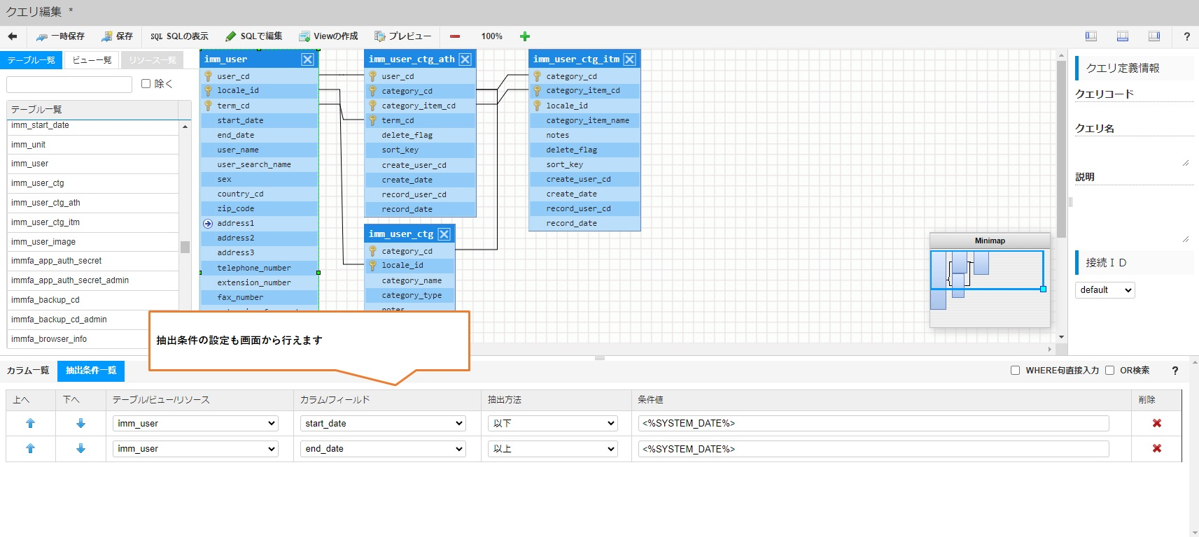
③クエリ編集画面にてテーブルの結合の設定、出力項目の設定、抽出条件の設定を行います。
※ViewCreatorの細かな設定方法につきましてはintra-martのViewCreatorの説明サイトを参照ください。
../_images/tutorial_440.png

抽出条件の設定
../_images/tutorial_450.png

SQLによるクエリ編集
../_images/tutorial_460.png

④SpreadCraftEditorにてコンテンツ作成時にデータソースとして作成したViewCreatorを設定します。
../_images/tutorial_470.png

ViewCreatorの出力項目がデータソースの項目設定に反映されます。
../_images/tutorial_480.png

DBビューをコンテンツのデータソースとして設定

DBビューをコンテンツのデータソースとして使用することもできます。
①SpreadCraftEditorにてコンテンツ作成時にデータソースとしてDBビューを設定します。
../_images/tutorial_490.png

テーブルを元にチャートを追加

重要

「intra-mart Accel Platform」が「2023 Autumn」以降であれば利用可能になります。

SpreadCraftViewerにチャートを表示させることができます。
①チャートを作成するためのデータを定義します。
出力形式をテーブルに設定し、連結Spreadテーブルをシートに追加します。
../_images/tutorial_510.png
チャート作成で使用するためのデータを定義します。
../_images/tutorial_520.png
「Spreadへテーブルを追加」ボタンからテーブルを追加する際にセルを選択しておくことで、テーブル追加開始地点を変更することができます。
../_images/tutorial_530.png
チャート追加前に定義を保存しておきます。
../_images/tutorial_540.png
②デザイナーを使用してテーブルからチャートを作成します。
プレビュー実行&レイアウトを設定するボタンからデザイナーを表示
../_images/tutorial_550.png
デザイナー表示後、検索ボタンを実行します。
../_images/tutorial_560.png
検索結果が配置されているテーブルに出力されます。
データが出力された状態でレイアウトの変更を行う事ができます。
../_images/tutorial_570.png
チャートを作成したいテーブルを全選択し、チャートボタンよりチャートメニューを表示します。

注意

テーブルからチャートを作成する場合はテーブル全体をデータ範囲として指定する必要があります。

../_images/tutorial_580.png
チャートメニューから棒グラフを選択し、チャートを追加します。
../_images/tutorial_590.png
チャートメニューで選択したチャートが挿入されました。
../_images/tutorial_600.png
ファイルリボンからレイアウトを保存します。
../_images/tutorial_610.png
レイアウトが保存され、エディタ画面に戻るとレイアウトに反映されます。
定義が反映されていることを確認しコンテンツを保存します。
../_images/tutorial_620.png
③ビューアにチャートが表示されることを確認します。
ビューアを開き、検索を実行します。
../_images/tutorial_630.png
検索結果がテーブルに出力されることでチャートが表示されます。
../_images/tutorial_640.png

テーブルを元にピボットテーブルを追加

重要

「intra-mart Accel Platform」が「2023 Autumn」以降であれば利用可能になります。

SpreadCraftViewerにチャートを表示させることができます。
①ピボットテーブルを作成するためのデータを定義します。
出力形式をテーブルに設定し、連結Spreadテーブルをシートに追加します。
../_images/tutorial_710.png
ピボットテーブル作成で使用するためのデータを定義します。
「Spreadへテーブルを追加」ボタンからテーブルを追加する際にセルを選択しておくことで、テーブル追加開始地点を変更することができます。
../_images/tutorial_720.png
チャート追加前に定義を保存しておきます。
../_images/tutorial_730.png
②デザイナーを使用してテーブルからピボットテーブルを作成します。
プレビュー実行&レイアウトを設定するボタンからデザイナーを表示
../_images/tutorial_740.png
デザイナー表示後、検索ボタンを実行します。
../_images/tutorial_750.png
検索結果が配置されているテーブルに出力されます。
ピボットテーブルを作成したいテーブルの任意セルにフォーカスを設定し、
ピボットテーブルメニューを表示します。
../_images/tutorial_760.png
ピボットテーブルメニューからデータとピボットテーブル出力先を選択し、ピボットテーブルを追加します。
../_images/tutorial_770.png
新規シートにピボットテーブルが追加されたことを確認しました。
../_images/tutorial_780.png
ピボットテーブルの設定を行います。
../_images/tutorial_790.png
ファイルリボンからレイアウトを保存します。
../_images/tutorial_800.png
レイアウトが保存され、エディタ画面に戻るとレイアウトに反映されます。
定義が反映されていることを確認しコンテンツを保存します。
../_images/tutorial_810.png
③ビューアにピボットテーブルが表示されることを確認します。
ビューアを開き、検索条件を指定して検索を実行します。
../_images/tutorial_820.png
検索結果に応じて、ピボットテーブルが連動していることを確認できました。
../_images/tutorial_830.png