8.チュートリアル

はじめに

上記URLの最下段にSpreadCraftの紹介動画を公開しております。チュートリアルに入る前に参照頂けると理解が深まります。

概要

実際にSpreadCraftEditorにて簡単なコンテンツを作成してみます。
作成したコンテンツはSpreadCraftViewerにて参照できます。

SpreadCraftEditorにてコンテンツを作成

分類を作成
① 「分類追加」ボタンをクリックしてコンテンツのための分類を追加します。
../_images/tutorial_210.png

分類が追加されます。
../_images/tutorial_220.png

②分類の基本情報を設定します。
../_images/tutorial_230.png

③「保存」ボタンをクリックして分類を保存します。
../_images/tutorial_240.png

分類「サンプル01」が作成されます。
../_images/tutorial_250.png

コンテンツを作成
④ 「リストコンテンツ追加」ボタンをクリックしてコンテンツを追加します。
../_images/tutorial_010.png

コンテンツが追加されます。
../_images/tutorial_020.png

⑤コンテンツの基本情報を設定します。
../_images/tutorial_030.png

⑥コンテンツのデータ定義を設定します。
../_images/tutorial_040.png

DBテーブルを選択します。
../_images/tutorial_050.png

出力形式をシートに選択します。
../_images/tutorial_055.png

データソースの各項目の設定を行います。
../_images/tutorial_060.png

⑦コンテンツのレイアウトを設定します。
../_images/tutorial_070.png

⑧コンテンツの検索条件を設定します。
../_images/tutorial_080.png

「検索条件を追加する」ボタンをクリックして検索条件を追加します。
../_images/tutorial_090.png

追加した検索条件の設定を行うための入力欄が表示されます。
../_images/tutorial_100.png

検索条件の設定を行います。
../_images/tutorial_110.png

⑨「保存」ボタンをクリックしてコンテンツを保存し、作成を完了します。
../_images/tutorial_120.png

⑩「プレビュー」ボタンをクリックしてコンテンツの動作を確認します。
../_images/tutorial_130.png

別ウィンドウにて作成したコンテンツの画面が開きます。
../_images/tutorial_140.png

⑪検索条件を設定して「検索実行」ボタンをクリックします。
../_images/tutorial_150.png

検索条件によって絞り込まれたデータソースの内容がExcelライクに表示されます。
../_images/tutorial_160.png

⑫「Excel」ボタンをクリックして抽出結果をExcelファイルとしてダウンロードします。
 「CSV」ボタンをクリックすることで抽出結果をCSVファイルとしてもダウンロードできます。
../_images/tutorial_170.png

SpreadCraftViewerにてコンテンツを参照

①SpreadCraftViewerを開き、作成したコンテンツが一覧に表示されることを確認します。
../_images/tutorial_310.png

②コンテンツをクリックします。
../_images/tutorial_320.png

コンテンツの画面が開きます。
../_images/tutorial_330.png

③検索条件を設定して「検索実行」ボタンをクリックします。
../_images/tutorial_340.png

検索条件によって絞り込まれたデータソースの内容がExcelライクに表示されます。
../_images/tutorial_350.png

④「Excel」ボタンをクリックして抽出結果をExcelファイルとしてダウンロードします。
 「CSV」ボタンをクリックすることで抽出結果をCSVファイルとしてもダウンロードできます。
../_images/tutorial_360.png

ViewCreatorをコンテンツのデータソースとして設定

ViewCreatorをコンテンツのデータソースとして使用することでより作成できるコンテンツの幅が広がります。
ViewCreatorはintra-martのWeb画面上から、テーブルの結合や、抽出条件の設定などをGUIにて行うことができます。
ViewCreatorを作成
①サイトマップよりViewCreatorの「クエリ一覧」リンクをクリックします。
../_images/tutorial_410.png

②「新規」ボタンをクリックします。
../_images/tutorial_420.png

クエリ編集画面が開きます。
../_images/tutorial_430.png

③クエリ編集画面にてテーブルの結合の設定、出力項目の設定、抽出条件の設定を行います。
※ViewCreatorの細かな設定方法につきましてはintra-martのViewCreatorの説明サイトを参照ください。
../_images/tutorial_440.png

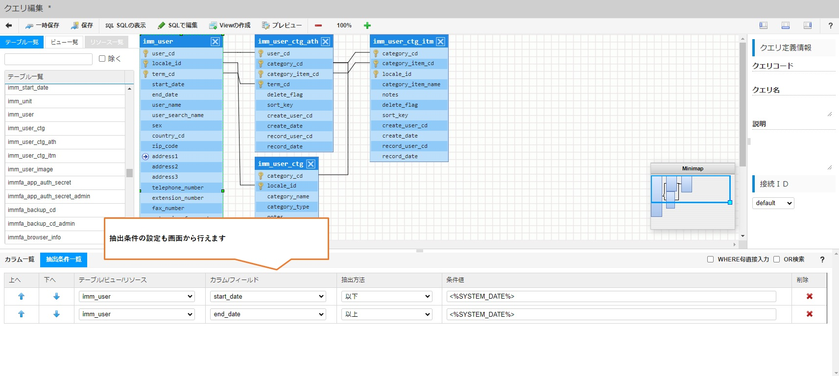
抽出条件の設定
../_images/tutorial_450.png

SQLによるクエリ編集
../_images/tutorial_460.png

④SpreadCraftEditorにてコンテンツ作成時にデータソースとして作成したViewCreatorを設定します。
../_images/tutorial_470.png

ViewCreatorの出力項目がデータソースの項目設定に反映されます。
../_images/tutorial_480.png

DBビューをコンテンツのデータソースとして設定

DBビューをコンテンツのデータソースとして使用することもできます。
①SpreadCraftEditorにてコンテンツ作成時にデータソースとしてDBビューを設定します。
../_images/tutorial_490.png

SpreadCraftViewerにチャートを追加

重要

intra-martAccelPlatform 2023 Autumnから利用可能になります。

SpreadCraftViewerにチャートを表示させることができます。
①チャートを作成するためのデータを定義します。
出力形式をテーブルに設定し、連結Spreadテーブルをシートに追加します。
../_images/tutorial_510.png
チャート作成で使用するためのデータを定義します。
../_images/tutorial_520.png
「Spreadへテーブルを追加」ボタンからテーブルを追加する際にセルを選択しておくことで、テーブル追加開始地点を変更することができます。
../_images/tutorial_530.png
チャート追加前に定義を保存しておきます。
../_images/tutorial_540.png
②デザイナーを使用してテーブルからチャートを作成します。
プレビュー実行&レイアウトを設定するボタンからデザイナーを表示
../_images/tutorial_550.png
デザイナー表示後、検索ボタンを実行します。
../_images/tutorial_560.png
検索結果が配置されているテーブルに出力されます。
データが出力された状態でレイアウトの変更を行う事ができます。
../_images/tutorial_570.png
チャートを作成したいテーブルを全選択し、チャートボタンよりチャートメニューを表示します。
../_images/tutorial_580.png
チャートメニューから棒グラフを選択し、チャートを追加します。
../_images/tutorial_590.png
チャートメニューで選択したチャートが挿入されました。
../_images/tutorial_600.png
ファイルリボンからレイアウトを保存します。
../_images/tutorial_610.png
レイアウトが保存され、エディタ画面に戻るとレイアウトに反映されます。
定義が反映されていることを確認しコンテンツを保存します。
../_images/tutorial_620.png
③ビューアにチャートが表示されることを確認します。
ビューアを開き、検索を実行します。
../_images/tutorial_630.png
検索結果がテーブルに出力されることでチャートが表示されます。
../_images/tutorial_640.png

SpreadCraftViewerにピポットテーブルを追加

重要

intra-martAccelPlatform 2023 Autumnから利用可能になります。

SpreadCraftViewerにチャートを表示させることができます。
①ピポットテーブルを作成するためのデータを定義します。
出力形式をテーブルに設定し、連結Spreadテーブルをシートに追加します。
../_images/tutorial_710.png
ピポットテーブル作成で使用するためのデータを定義します。
「Spreadへテーブルを追加」ボタンからテーブルを追加する際にセルを選択しておくことで、テーブル追加開始地点を変更することができます。
../_images/tutorial_720.png
チャート追加前に定義を保存しておきます。
../_images/tutorial_730.png
②デザイナーを使用してテーブルからピポットテーブルを作成します。
プレビュー実行&レイアウトを設定するボタンからデザイナーを表示
../_images/tutorial_740.png
デザイナー表示後、検索ボタンを実行します。
../_images/tutorial_750.png
検索結果が配置されているテーブルに出力されます。
ピポットテーブルを作成したいテーブルの任意セルにフォーカスを設定し、
ピポットテーブルメニューを表示します。
../_images/tutorial_760.png
ピポットテーブルメニューからデータとピポットテーブル出力先を選択し、ピポットテーブルを追加します。
../_images/tutorial_770.png
新規シートにピポットテーブルが追加されたことを確認しました。
../_images/tutorial_780.png
ピポットテーブルの設定を行います。
../_images/tutorial_790.png
ファイルリボンからレイアウトを保存します。
../_images/tutorial_800.png
レイアウトが保存され、エディタ画面に戻るとレイアウトに反映されます。
定義が反映されていることを確認しコンテンツを保存します。
../_images/tutorial_810.png
③ビューアにピポットテーブルが表示されることを確認します。
ビューアを開き、検索条件を指定して検索を実行します。
../_images/tutorial_820.png
検索結果に応じて、ピポットテーブルが連動していることを確認できました。
../_images/tutorial_830.png